Descripción The X y The xCustomEA son dos Expert Advisors (EAs) destacados en la comunidad de Forex (Forex), ganando una popularidad…
EAPadPRO – Panel de información para nuestros expertos. Panel de control para Asesores Expertos
Duplicator – Duplicación de operaciones/posiciones en los terminales MetaTrader
Inicio
Documentación
Configuración
FAQ
Registro
Reseñas
Comentarios
Extra
Acerca de Tester Pad
La utilidad te permite probar manualmente tus estrategias en el Probador de Estrategias (Strategy Tester).
Comercio con un clic en el Gráfico de Visualización (Visualization Chart).
Funcionalidad conveniente y completa para probar tus habilidades de trading ahora está disponible también en el Probador de Estrategias (Strategy Tester).
Gestión de posiciones (positions) y órdenes (orders), Trailing Stop (Trailing Stop), Stop Loss (Stop Loss), Take Profit (Take Profit), lotes (lots), instalación y eliminación de órdenes pendientes (pending orders), y construcción de la Cuadrícula de Órdenes (Order Grid).
¡Opera con tus Indicadores (Indicators)!
¡Simulador de Trading Forex (Forex Trading Simulator)!
Las funciones principales de nuestra utilidad
- Funciona en MetaTrader Probadores de Estrategias 4 y 5 (MetaTrader Strategy Testers 4 and 5);
- Gestión de Operaciones (Deal), Posiciones (Position), y Órdenes (Order Management);
- Posibilidad de trabajar con cualquier Indicador (any Indicators);
- Stop Loss (Stop Loss), Take Profit (Take Profit), Trailing Stop (Trailing Stop), Cuadrícula de Órdenes (Order Grid);
- Dashboard Amigable con Gráficos EAPAD PRO (EAPAD PRO Chart Friendly Dashboard);
- Control de Velocidad (Speed Control), Pausa (Pause), y Control de Gráficos (Chart Control) en 1 clic (1 click). Y así sucesivamente.
Puedes probar cualquier Indicador (Indicators) que tengas.
Puedes practicar trading en el Probador de Estrategias (Strategy Tester) incluso los fines de semana (weekends) cuando el mercado está cerrado.
Al mejorar tu experiencia en el trading de tu estrategia, mejoras el resultado de tu trabajo.
Nuestro Tester Pad gratuito es una herramienta que ayuda a todos los traders en el mundo.
Tu gratitud es tu retroalimentación (feedback) y reseña (review) de nuestra utilidad (utility).
¿Estás preguntando si los traders pueden participar en sesiones de práctica de trading utilizando el Probador de Estrategias (Strategy Tester) durante los fines de semana (weekends), incluso cuando el mercado está cerrado?
¡Sí, la respuesta es sí! Al utilizar esta herramienta, los traders pueden mejorar su experiencia de trading, refinar sus estrategias y, en última instancia, mejorar sus resultados de trading.
Nuestro Tester Pad es una utilidad (utility) completamente gratuita que está disponible para traders en todo el mundo y ha ayudado a muchos traders a alcanzar sus objetivos.
Estaríamos extremadamente agradecidos si pudieras proporcionarnos tu retroalimentación (feedback) y reseña (review) de nuestra utilidad (utility).
Tu aporte nos ayudará a seguir mejorando nuestro producto y a servir mejor a la comunidad de trading.
¿Cómo funciona Tester Pad?
¿Qué opinan las personas sobre Tester Pad?
Puedes descargar el asistente Tester Pad gratis
¡TOTALMENTE GRATIS!
¡Esta es la versión TOTALMENTE GRATIS sin límites!
¡Puedes descargar e instalar nuestro programa gratis!
Links
Índice de contenidos (haga clic para mostrar)
Descripción
Esta utilidad está diseñada para probar manualmente tus estrategias en el Strategy Tester.
La funcionalidad conveniente y completa para probar habilidades de trading ahora está disponible en el Strategy Tester.
El programa tiene una única base de código y es adecuado para los terminales MT4 y MT5.
Gestión de posiciones y órdenes, trailing stop, stop loss, take profit, tamaños de lotes, instalación y eliminación de órdenes pendientes, y construcción de la cuadrícula de órdenes. Opera basado en tus Indicadores.
Prólogo
En 2009, creamos una utilidad, VirtualTradePad, para trading con un clic y entrenamiento en el Strategy Tester de MT4/MT5.
El programa fue desarrollado como un Asesor Experto (Expert Advisor) separado y un programa escrito en Delphi.
Esto se llamó el VirtualTradePad 2in1 Simulator para MT4 y Visual Trade.
Panel de Trading VirtualTradePad (VTP). Trade Pad para Trading con Un Clic desde el Gráfico y el Teclado
VirtualTradePad o VTP – panel de control para trading con 1 clic en MetaTrader 4 y 5. Opera con 1 clic desde el gráfico del terminal. Opera con el teclado. El programa para scalping y trading manual en Forex. VirtualTradePad tiene más de 30 botones: comprar, vender, buystop, buylimit, sellstop, selllimit, cerrar, eliminar, modificar, trailing stop, reversa, bloqueo, Grid, VirtualStops, cierre total de profit/pérdida y más…..
Con el tiempo, ganamos experiencia adicional.
La versatilidad de los lenguajes de programación para terminales de trading se ha expandido enormemente. No hay límite para lo que puedes lograr con esta herramienta poderosa a tu disposición.
Opera, juega, mira películas, dibuja, navega por Internet y más…
El tema del entrenamiento en trading siempre ha sido un problema para nosotros.
Exploramos diferentes maneras de resolver este problema.
Y la solución estaba justo delante de nosotros.
Al combinar la funcionalidad de nuestro panel universal para Asesores EAPADPRO y el poder de nuestro motor de trading para VirtualTradePad, creamos el producto simulador de trading Forex, Exp-Tester PAD, para probar tus estrategias en el Strategy Tester de MT5 y MT4.
Bienvenido.

Cómo Comenzar
Para comenzar, necesitas descargar el TesterPAD a tu terminal.
Cómo Instalar un Asesor Experto e Indicadores en los Terminales MetaTrader
Cómo instalar un Asesor de Trading en el terminal y configurarlo para que funcione con MetaTrader. En este artículo, te mostraremos lo que necesitas hacer para que tu indicador o utilidad funcione […].
Copia el archivo a la carpeta MetaTrader – MQL5/4 – Experts.
En MetaTrader 5, abre el Strategy Tester o presiona Ctrl + R y selecciona el Modo de Visualización.
Selecciona Nuestro Asesor Experto y configura otros parámetros (símbolo, TF, fecha de prueba)
Asegúrate de marcar la casilla Visualización (si aún no está marcada).
Ahora Puedes Operar con TesterPad en el Strategy Tester
Puedes monitorear la velocidad, operaciones y más en el Strategy Tester, y puedes usar nuestro panel TesterPad.

En MetaTrader 4, abre el Strategy Tester o presiona Ctrl + R y selecciona nuestro Asesor Experto.
Marca la casilla Visualización y configura otros parámetros de prueba (símbolo, TF, fecha de prueba).
Control
Para usar este panel, debes cargar el Strategy Tester en tu terminal en Modo de Visualización.


Conceptos Generales: El Asesor Experto responde a las pulsaciones de botones solo al llegar un nuevo tick.
Es importante considerar la velocidad de cotización que seleccionas al usar el Asesor Experto (EA) ya que solo responderá a las pulsaciones de botones una vez que aparezca un nuevo tick en la pantalla.
Además, al usar el campo de entrada en el Strategy Tester, no es posible ajustar los niveles digitales directamente. En su lugar, puedes hacer ajustes usando los botones + y -.
Gestionando la Velocidad del Simulador
Una nueva unidad te permite controlar la velocidad del simulador en el gráfico actual.
Esta unidad es relevante para el terminal MT4, pero en MT5, está incorporada.

La Unidad de Control te permite gestionar la velocidad de las cotizaciones y la velocidad de las pruebas.
La velocidad está dividida en 10 niveles, que corresponden a la velocidad estándar del Strategy Tester en el terminal.
1 – Lento, 10 – ¡Rápido!
Botón PAUSA – permite pausar la prueba y la operación del simulador.
Casilla Checkbox y la capacidad de establecer una pausa después de abrir una posición (activación de una orden pendiente, apertura de una nueva posición) o cerrar posiciones.
Si se ha abierto o cerrado una posición, el simulador se pausa automáticamente.
¡Para continuar el simulador, presiona el botón START!
El panel contiene 2 pestañas para trading:
La Pestaña de Posiciones
Esta pestaña está diseñada para trabajar con posiciones.

- Reversa – Invierte las posiciones actuales. Si hay múltiples posiciones, el Asesor invierte todas las posiciones, cambiando su tipo de Compra a Venta y de Venta a Compra. También se establecen Stop Loss y Take Profit.
- Bloquear – Bloquea las posiciones actuales. Si hay múltiples posiciones, el Asesor calcula el tamaño del lote para bloquear y abre una posición que bloquea todas las demás posiciones. Stop Loss y Take Profit se establecen en 0.
- Trailing Stop – Aplica un Trailing Stop a la posición. El Trailing Stop se activa solo cuando el campo de valor de Trailing Stop es mayor que 0. En el campo de Trailing Stop, especifica la distancia del trailing stop en Puntos (Pips).
- Vender – Abre una posición de VENTA (Deal).
- Comprar – Abre una posición de COMPRA (Deal).
- Lotes – Selecciona el tamaño del lote para la posición a abrir. El incremento del tamaño del lote depende de las especificaciones del contrato.
- Cerrar Venta – Cierra todas las posiciones de VENTA (Deals).
- Cerrar Compra – Cierra todas las posiciones de COMPRA (Deals).
- Cerrar Todo – Cierra todas las posiciones (Deals).
- Stop Loss – Un campo para ingresar el valor de Stop Loss en Puntos (Pips). Si el valor es 0, no se establece Stop Loss. Para facilitar el uso con cotizaciones de 5 dígitos, el paso de incremento es de 10 Puntos (Pips).
- Take Profit – Un campo para ingresar el valor de Take Profit en Puntos (Pips). Si el valor es 0, no se establece Take Profit. Para facilitar el uso con cotizaciones de 5 dígitos, el paso de incremento es de 10 Puntos (Pips).
- Modificar – El botón para modificar inmediatamente los valores actuales de Stop Loss y Take Profit para todas las posiciones.

La Pestaña de Órdenes
Esta pestaña está diseñada para trabajar con órdenes pendientes.

- Sell STOP/LIMIT – Abre una orden pendiente de venta.
- Buy STOP/LIMIT – Abre una orden pendiente de compra.
- Lotes – Selecciona el tamaño del lote para la posición a abrir. El incremento del tamaño del lote depende de las especificaciones del contrato.
- Eliminar Sell STOP/LIMIT – Cierra todas las órdenes pendientes de VENTA STOP/LIMIT.
- Eliminar Buy STOP/LIMIT – Cierra todas las órdenes pendientes de COMPRA STOP/LIMIT.
- Stop Loss – Un campo para ingresar el valor de Stop Loss en Puntos (Pips). Si el valor es 0, no se establece Stop Loss. Para facilitar el uso con cotizaciones de 5 dígitos, el paso de incremento es de 10 Puntos (Pips).
- Take Profit – Un campo para ingresar el valor de Take Profit en Puntos (Pips). Si el valor es 0, no se establece Take Profit. Para facilitar el uso con cotizaciones de 5 dígitos, el paso de incremento es de 10 Puntos (Pips).
- Grid – Un campo para ingresar el número de órdenes pendientes en formato de cuadrícula.
- Distance – La distancia desde el precio actual hasta la orden pendiente. El nivel de configuración de la orden y la distancia entre la cuadrícula de órdenes en Puntos (Pips).

Tabla de Operaciones Abiertas
Este bloque muestra una tabla de Deals y Posiciones abiertas.
Este bloque también es relevante para el terminal MT4, pero también será útil para MT5.
Este bloque te permite monitorear posiciones actuales sin referenciar el informe del terminal.
Por defecto, este bloque está oculto.
Puedes activarlo haciendo clic en la flecha correspondiente “Tabla”!
Panel de Control EAPADPRO
Todas las demás pestañas y controles pertenecen a nuestro universal EAPADPRO.
Cargando Indicadores en el Strategy Tester MT4
También puedes subir tus indicadores y plantillas para trading en el Strategy Tester.
En MT4, esto se hace directamente en el gráfico de visualización.
En Modo Normal, transfiere los indicadores del Navegador al gráfico del Tester.



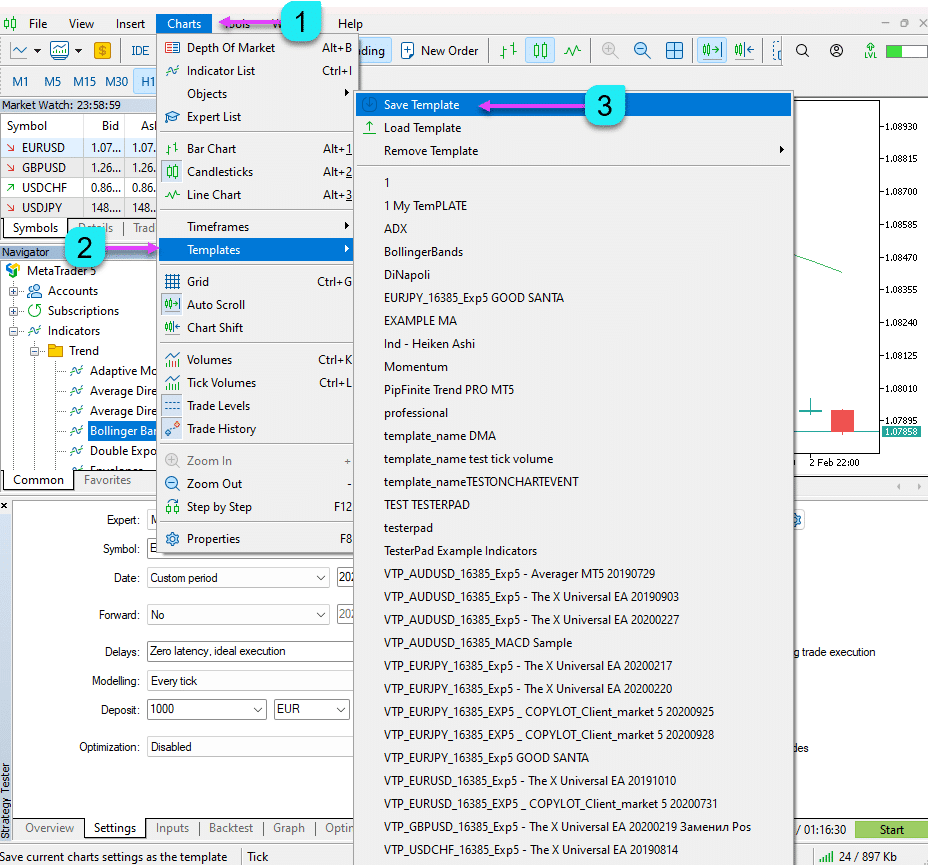
Cargando Indicadores en el Strategy Tester MT5
- Abre un gráfico estándar en tu cuenta.
- Añade todos los indicadores necesarios y configúralos.
- No es necesario añadir TesterPad al gráfico.
- En el gráfico donde se han instalado los indicadores, haz clic derecho y selecciona Plantillas – Guardar Plantilla.
- En el Strategy Tester, en el gráfico de visualización en el menú superior, selecciona Gráficos – Plantillas – Cargar Plantilla.



IMPORTANTE: Si no puedes descargar la plantilla del gráfico desde la lista (Gráficos – Plantilla), intenta descargarla a través de CARGAR PLANTILLA.
Epílogo
Gracias por leer el artículo hasta el final. ¡Puedes descargar mi strategy tester en la sección de Archivos!
Si deseas agradecer al autor por este proyecto, puedes hacer clic en el botón Gracias o comprar uno de nuestros productos.
El simulador de trading Forex, TesterPad, es el mejor. “El mejor simulador de trading Forex es TesterPad.”
Variables Externas y Configuraciones de Tester Pad
| Parámetro | Descripción |
|---|---|
| StepForEdit | Este parámetro define el tamaño del paso para editar valores en puntos (pips). Controla cuánto se incrementa o decrementa el valor al editar. El valor se establece en pips, y el valor predeterminado es `0`, lo que significa que no se define ningún paso por defecto. |
| StepForLot | Especifica el tamaño del paso para editar el tamaño del lote en puntos (pips). Similar a StepForEdit, este parámetro controla el cambio incremental en el tamaño del lote. El valor predeterminado es `0`, lo que significa que no se define ningún paso para el ajuste del tamaño del lote. |
| TypeFilling | Define el tipo de llenado para las órdenes. Cuando se establece en Auto, el sistema selecciona automáticamente el tipo de llenado apropiado según la configuración del broker o las condiciones del mercado. Esto generalmente se deja en “Auto” a menos que se necesite un control manual específico. |
Preguntas y respuestas frecuentes sobre Tester Pad
Preguntas Frecuentes Generales
Respuestas a las preguntas más populares
¿Cómo instalo un Asesor Experto (Expert Advisor) en el terminal? ¿Cómo lo lanzo?
Puedes descargar nuestro simulador Forex (Forex simulator) de forma gratuita desde nuestro sitio web.
Para instalar el Asesor Experto (Expert Advisor) en el terminal, consulta nuestras instrucciones: Cómo instalar un Asesor Experto y indicadores en los terminales MetaTrader.
Inicia el modo de visualización. ¿Cómo ejecuto el Probador de Estrategias (Strategy Tester)? Prueba y optimización del EA en el Probador de Estrategias (Strategy Tester)
¿Es un simulador gratuito para MetaTrader? ¿Puedo aprender a hacer trading con el simulador?
Sí, es un programa completamente gratuito para el terminal MetaTrader.
Puedes ejecutar el Probador de Estrategias (Strategy Tester) y aprender los principios del trading.
¿Puedo verificar el trading de mi indicador con tu panel de trading de 1 clic?
Sí, puedes usar nuestro simulador Forex (Forex simulator) para probar el trading con señales de indicadores en un gráfico de visualización.
Si deseas operar en una cuenta real y en un gráfico real,
Recomiendo usar nuestro panel de trading VirtualTradePad: Exp – Panel de Trading VirtualTradePad. Teclado de un clic y Trading en Gráfico.
¿Puedo monitorear diferentes marcos temporales al mismo tiempo en el mismo par?
Sí, en el terminal MT5 en modo de visualización, la Utilidad carga varios marcos temporales (timeframes, TFs) estándar a la vez: M1, M5, M15, M30, H1, H4, y D1.
Puedes ver datos de otros marcos temporales (TFs) durante las pruebas.

¿Qué es TesterPad?
TesterPad es un simulador de trading Forex (Forex trading simulator) diseñado para los terminales MetaTrader 4 y MetaTrader 5, que permite a los usuarios probar manualmente sus estrategias de trading en el entorno del Probador de Estrategias (Strategy Tester). Incluye funciones como comercio con un clic, gestión de posiciones y órdenes, configuración de trailing stops, stop losses y take profits, así como manejo de órdenes pendientes y cuadrículas de órdenes.
¿Cómo instalo TesterPad?
Para instalar TesterPad, descarga la utilidad desde el sitio web de Expforex y colócala en la carpeta Experts de tu terminal MetaTrader. Después de la instalación, abre el Probador de Estrategias (Strategy Tester) en MetaTrader (presiona Ctrl + R), selecciona TesterPad como el Asesor Experto (Expert Advisor), configura los parámetros necesarios (símbolo, marco temporal, fecha de prueba) y habilita el modo de Visualización.
¿Puedo usar TesterPad en MetaTrader 4 y MetaTrader 5?
Sí, TesterPad es compatible con MetaTrader 4 (MT4) y MetaTrader 5 (MT5), lo que lo hace versátil para los traders que utilizan cualquiera de los dos terminales.
¿Qué funcionalidades ofrece TesterPad?
TesterPad proporciona una gama completa de herramientas para la prueba manual de estrategias, incluyendo:
- Comercio con un clic en el gráfico de visualización.
- Gestión de posiciones y órdenes.
- Trailing stops (Trailing Stops), stop losses (Stop Losses), y take profits (Take Profits).
- Instalación y eliminación de órdenes pendientes (pending orders).
- Construcción de cuadrículas de órdenes (order grids).
- Ejecución de trades basada en tus indicadores personalizados.
¿Cómo empiezo a probar una estrategia con TesterPad?
Para comenzar a probar:
- Abre el Probador de Estrategias (Strategy Tester) en tu terminal MetaTrader.
- Selecciona TesterPad como el Asesor Experto (Expert Advisor).
- Configura el símbolo, el marco temporal y las fechas de prueba.
- Habilita el modo de Visualización para ver tus trades en vivo.
- Comienza la prueba y monitorea los trades directamente en el probador.
¿Existe una versión gratuita de TesterPad disponible?
Sí, hay una versión completa gratuita de TesterPad disponible para descargar sin ninguna limitación. Esta versión proporciona toda la funcionalidad básica necesaria para la prueba manual de estrategias en MT4 y MT5.
¿Qué tipo de estrategias puedo probar con TesterPad?
TesterPad te permite probar manualmente cualquier estrategia de trading, ya sea que implique el uso de indicadores personalizados, acción de precio simple o estrategias más complejas que involucren órdenes pendientes y gestión de posiciones.
¿Qué hago si encuentro problemas o tengo más preguntas sobre el uso de TesterPad?
Si encuentras algún problema o necesitas más ayuda, puedes consultar la documentación completa disponible en el sitio web, o comunicarte con el equipo de soporte a través de la sección de contacto en el sitio web de Expforex.
Términos de Búsqueda Clave para TesterPad y Herramientas Relacionadas de Prueba de Estrategias Forex
Casos de Uso Principales
- Probador de Estrategias para Trading Manual: Busca herramientas que te permitan ejecutar trades manualmente dentro de un entorno controlado, analizando el rendimiento de la estrategia sobre datos históricos.
- Prueba de Estrategias de Trading: Explora software diseñado para la retroprueba (backtesting) de estrategias de trading, simulando cómo se habrían desarrollado los trades en datos históricos del mercado.
- Cómo Probar Estrategias Manuales en Datos Históricos: Una guía para usar software que simule condiciones pasadas del mercado, permitiéndote refinar y validar tus estrategias de trading manual.
Términos de Búsqueda Enfocados en MT5
- Probador de Estrategias para Trading Manual MT5: Encuentra soluciones específicas compatibles con MetaTrader 5 para la prueba manual de estrategias.
- Probador de Estrategias Manual MT5: Identifica programas que permiten a los traders ejecutar y probar estrategias de trading manualmente en el Probador de Estrategias (Strategy Tester) de MetaTrader 5.
Herramientas Generales de Prueba Forex
- Simple Forex Tester: Una herramienta ligera y fácil de usar para la retroprueba de estrategias Forex (Forex strategy backtesting).
- Forex Tester: Software popular de prueba Forex (Forex testing software) para evaluar estrategias de trading en un entorno simulado.
- Programa para Probar Estrategias de Trading: Software diseñado para evaluar la viabilidad de diferentes enfoques de trading en diversas condiciones de mercado.
Consultas de Descarga e Instalación
- Descarga de Simple Forex Tester: Acceso directo para descargar una herramienta simplificada de tester Forex (Forex tester tool).
- Forex Tester Gratis: Busca versiones gratuitas o pruebas de software de prueba de estrategias Forex (Forex strategy testing software).
- Descarga de MSFX-Tester: Un simulador de trading especializado diseñado para la retroprueba de estrategias en los mercados Forex.
- Descarga Gratuita de Probador de Estrategias Forex: Accede a versiones gratuitas o de demostración de herramientas para probar estrategias de trading Forex (Forex trading strategies).
Software Relacionado
- TradeSystem: Una plataforma enfocada en la construcción y prueba de estrategias de trading.
- FxBlue Trading Simulator: Un simulador de trading integrado con MetaTrader para probar y evaluar estrategias de trading.
- Trade Interceptor: Un simulador de trading multiplataforma, a menudo usado para la retroprueba de estrategias de trading.
- Simulador Forex (Forex Simulator): Una herramienta diseñada para ayudar a los traders a simular condiciones del mercado Forex (Forex market conditions) para la prueba de estrategias.
Registro Tester Pad
Reseñas sobre Tester Pad
¡Gracias por tus comentarios!
okskreen61
⭐⭐⭐⭐⭐
Good panel. Finally it became possible to test strategies in MT5. It would be nice to reduce the size of the panel, actually in the free version there are only two buttons. And the size of the panel is such that the left part of the chart is practically not visible. And it is not clear how to quickly change STOP and Take. It is difficult to set it accurately, there is no time to count. Usually you pull them up after setting it. It would be very convenient
sangrealgudinho
⭐⭐⭐⭐⭐
Need to add the option of tiling windows, so that multiple windows can be seen while playing historical data.. This feature could make the usability times more.Reply from ExpForex:
Unfortunately, the Metatrader strategy tester is limited in the functionality of user panels. I did the best I could.
demo9886
⭐⭐⭐⭐⭐
很好用,简直是活雷锋,如果能加上画图工具就完美了????????????Reply from ExpForex:
感谢您的反馈!我一直致力于让我的产品既有趣又强大。 遗憾的是,策略测试器的功能非常有限。主要问题是它缺乏移动对象的能力,因此我无法在策略测试器中创建绘图。但我希望 MetaQuotes 将来能实现这一点,这样我们都会感到高兴。
Comentarios sobre Tester Pad
¿Tienes alguna pregunta?
Response to “Tester Pad es un simulador de trading Forex para el Strategy Tester. Trading con indicadores.”
-
gfvdsxgv
Extra
Navegación por pestañas
Entradas relacionadas
InfoPad, Panel de Información en Línea para MetaTrader
InfoPad es un panel de información altamente útil diseñado para proporcionar información crucial sobre el par de divisas específico seleccionado…
Estrategia Swing (Péndulo). Apertura automática de 2 órdenes
La estrategia Péndulo o Swing implica la apertura secuencial de órdenes pendientes con un tamaño de lote incrementado. El principio…
Close Minus by Plus, Cerrando posiciones no rentables buscando y
Cerrando posiciones no rentables identificando y cerrando las rentables. El Asesor Experto (EA) está diseñado para cerrar posiciones no rentables identificando…
Duplicator – Duplicación de operaciones/posiciones en los terminales MetaTrader
El Exp-Duplicator es un Asesor Experto automático diseñado para duplicar operaciones y posiciones un número preestablecido de veces en tu…
Plantilla MQL de Código Abierto. Plantilla para Crear un Expert
Resumen Crear Asesores Expertos (Expert Advisors, EAs) para probar tu estrategia utilizando cualquier indicador puede simplificarse utilizando plantillas y recursos de…
EAPadPRO – Panel de información para nuestros expertos. Panel de
Panel de información para todos nuestros asesores y utilidades para el terminal MetaTrader. Instrucciones detalladas sobre los conceptos básicos…
SafetyLOCK PRO Protege tus posiciones utilizando órdenes pendientes opuestas. HEDGE
SAFETYLOCK: Asegura tus operaciones contra fuertes reversiones del mercado Operar en los mercados financieros implica altos riesgos, particularmente durante fuertes reversiones…
Assistant – el mejor panel de trading gratuito para soportar
Configuración automática de stop loss, take profit, trailing stop, niveles de breakeven, habilitación de stops virtuales. Exp Assistant te ayudará a…
BIBLIOTECA EAPADPRO – Agregar nuestro panel a tu EA
BIBLIOTECA EAPADPRO – Mejorando tu Asesor Experto (EA) con Nuestro Panel de Información La BIBLIOTECA EAPADPRO ofrece una solución robusta para…
EA The xCustomEA: Asesor de Comercio Universal para Indicadores Personalizados.
Asesor de comercio universal en indicadores personalizados para MetaTrader. Exp – The xCustomEA Asesor de comercio universal en indicadores personalizados. The…
El Asesor xCustomEA en PipFinite Trend PRO.
Descripción Un ejemplo de programación de una estrategia para el indicador (Indicator) PipFinite Trend PRO y trading utilizando nuestro sistema de…
The X – Asesor Experto Universal (EA) para Forex Usando
Asesor Experto Universal (EA) para MetaTrader con Funcionalidad Extensa El Asesor Experto The X es una herramienta de trading…
TickSniper Asesor Experto Automático para MetaTrader. Tick scalper
Exp-TickSniper es un scalper Tick rápido que selecciona automáticamente los parámetros para cada par de divisas por separado. El EA ha…
CLP CloseIfProfitorLoss. Control del beneficio o pérdida total con trailing
El Asesor Experto (EA) ofrece funciones avanzadas para gestionar y cerrar posiciones en MetaTrader, específicamente al alcanzar un nivel predeterminado…
Esta publicación también está disponible en:














Leave a Reply